Logic Nodes
Control the decision-making process and flow execution:
- Branch Node: Route execution paths based on conditional logic.
- Loop Node: Iterate through arrays or repeat actions until conditions are met.
- Filter Node: Control data flow based on defined conditions.
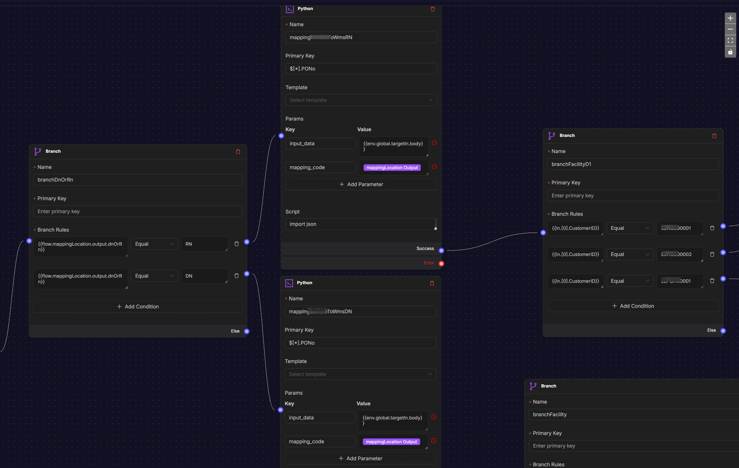
Branch Node
The Branch node routes workflow execution based on conditional logic, enabling complex decision-making.

Settings include:
- Name: Descriptive name for the node.
- Primary Key: Field to evaluate (optional if using JSON paths).
- Branch Rules: Array of conditions and their corresponding paths.
- equal- Exact value match
- not_equal- Value does not match
- contains- Value contains substring
- not_contains- Value does not contain substring
- greater_than- Numeric comparison
- less_than- Numeric comparison
 
Loop Node
The Loop node enables iteration through datasets or repeated execution until conditions are met.

Settings include:
- Loop Name: Identifier for the loop.
- Start Node: Entry point for each iteration.
- Exit Conditions: When to stop the loop.
Filter Node
The Filter node evaluates incoming data and only allows matching items to continue through the workflow.

Settings include:
- Name: Descriptive label for the node.
- Filter Rules: Conditions that determine data flow.
- equal- Exact value match
- not_equal- Value does not match
- contains- Value contains substring
- not_contains- Value does not contain substring
- greater_than- Numeric comparison
- less_than- Numeric comparison