Setting up Customer Billing Rules
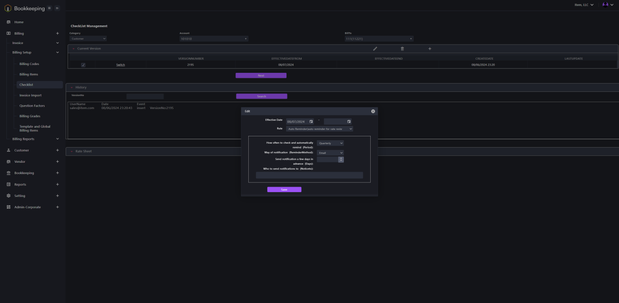
- Click on the Billing module name in the left navigation panel to open the drop-down menu. Then, click on Billing Setup followed by Checklist. The interface shown in the image below will be displayed. Fill in the information to set up the billing rules.

- Select an account and set the "Bill to" information. Click the pencil icon on the Current Version bar. A dialogue window prompts up as shown in the image below. Input the information to set the billing rules.
